Give your business Intelligence with Aitheon Core

Easily add AI, Machine Learning and process automation
to your business using the latest cutting edge technology.

As Low as 8 cents/hour per node deployed
No credit card required

Graphs
Graphs
Services

Services

Services are applications in Aitheon that users can apply AI and Machine Learning to. They contain functionality for a specific domain such as:

  • Accounting
  • Procurement
  • HR
  • Items
  • Sales
  • Marketplace
  • PM Service
  • Orchestrator
  • Buildings
  • Warehouse
  • Factory
  • Drive
  • Treasury
  • Requests
  • IoT
  • Robotics
  • Machines
  • Pilot
Graphs

Graphs

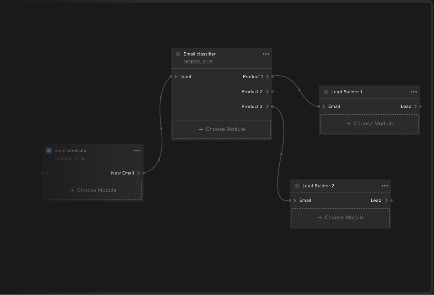
Graphs can contain sub-graphs. The amount of graph within the graph layer is endless, only limited by how it evolves through learning. Each service in Aitheon generates a subgraph to contain its evolution.

Nodes

Compute Nodes

Compute Nodes are the AI and machine learning "thinking" part of the graph. They interact with other nodes they are connected with to create outcomes. Each node is able to learn through observing and interacting with human workers in an organization, we call this experimental training.

Organization

Organization

Organizations can have connections with Parent (an organization that owns this organization) or Children organizations (organizations that this organization owns).

Customize all of Aitheon’s AI-based services for
your business in any way using Core

Customize all of Aitheon’s AI-based services

3 steps to configuring business automation:

Step 1: Create

Get access to business automation quickly by using Aitheon Core to drag, drop, and connect nodes built from the latest cutting edge AI and Machine Learning tools. Choose nodes from the Aitheon Marketplace or create custom Nodes using Creators Studio.

1st step: Creating
2nd step: Deploying

Step 2: Deploy

It's a simple as pressing «Deploy». Once Deployed, the Core will begin to run and carry out the processes created. If any issues occur, the system will ask users for help.

Step 3: The system begins to Learn, and self optimize

Nodes and robots connected to Aitheon learn by interacting with users. If a Node or robot is uncertain about tasks or data it receives, it will ask users in its organization for help and then learn from the experience for future reference.

3rd step: Learning

Develop custom Services, Integrations, Compute Nodes, and AI using Creators Studio

Creators Studio is a fully integrated development environment containing all the tools needed to easily and quickly customize Aitheon, program robots, and train AI to fit your business. These creations can also be sold on the Aitheon Marketplace.

Create your own personal node

//Aitheon team is closer than you think

Expand your abilities with Aitheon's live customer success team that is always available to accompany every step of implementing your goals.

Set your own schedule

Receive instant help from our customer success team 24/7

Set your own schedule

Request a new feature and quickly get a reward for your idea

Set your own schedule

Knowledgebase where you can find step-by-step tutorials and answers to all your questions

Our team can set you up right now!

Power-Packed Solutions To Grow Your Business Fast

Get in touch

Error